Database ManagER
Database ManagER is a utility to help manage and patch Microsoft SQL Server® databases.
Database ManagER is designed to manage the Microsoft SQL Server 2000 Enterprise, Standard and MSDE databases.
Database Management Features
- Backup and Restore
- Attach and Detach
- Create
- Delete
- Clone/Copy
- Update/Patch
Please review the following screen shots and details.

This is the initial display once a SQL Server is Registered.

This is showing a selected database and patches that were applied. It shows the individual patch files, the data applied and other patch information It is showing successful updates and 1 patch file that was not applied.

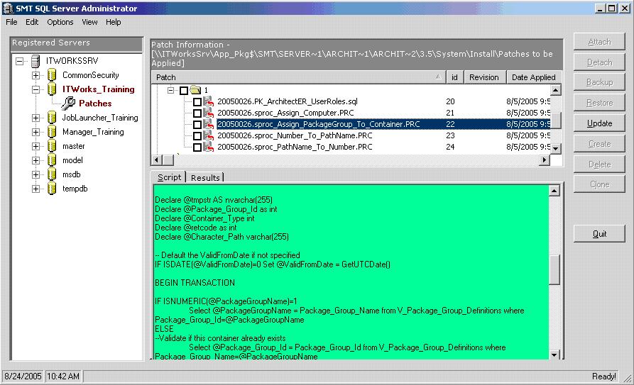
This is showing the contents of a selected patch file.

This is showing the results of a selected applied patch file.

This is showing the contents of a selected patch file that was not applied.

This is patch editor. This utility is used to create a patch and add the individual patch files to the patch.

